Toledo Regional ITS Architecture (2021)
Home
Scope
Stakeholders
Inventory
By Physical Object
By Stakeholder
Services
Roles and Resp
Functions
Interfaces
Communications
Agreements
Projects
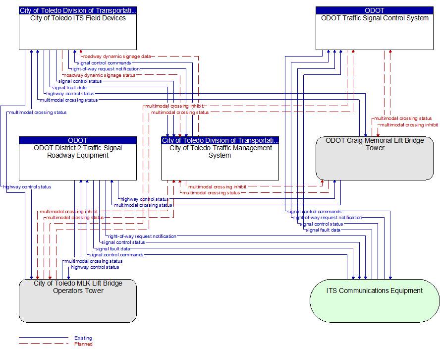
TM18: Drawbridge Management (City of Toledo / ODOT District 2) Diagram